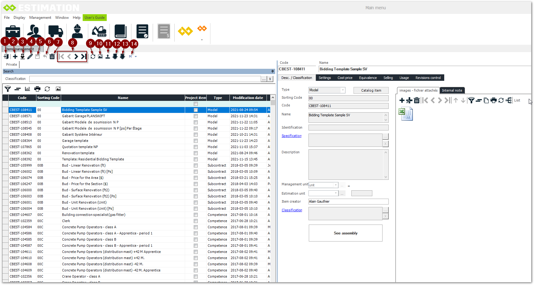
Controls and commands in ESTIMATION
Description of controls and commands: Item management

Exit the item management
Add an item. See Create an item
Duplicate an item
Modify an item
Save (Available when editing)
Undo (Available when editing)
Delete
Navigation in the management of the items
Refresh
View image
Export material items
Import items
Import prices
Set, end and undo the last modification.